търси
Начало
Статии
Какво става?
Изберете език
BG
BG
RU
EN
Loading cover...
Drag cover to reposition
SEO
COM_COMMUNITY_GROUP_NET
Public
44 Members
196683
Join
Timeline
About
Members
Videos
Events
Discussions
Files
More
Announcements
Tasks
Polls
Feeds
Blagovest Georgiev
From album
SEO
Share Photo
View Original
Download photo
Share
308fc1a4a749ab886fa6f31d.png
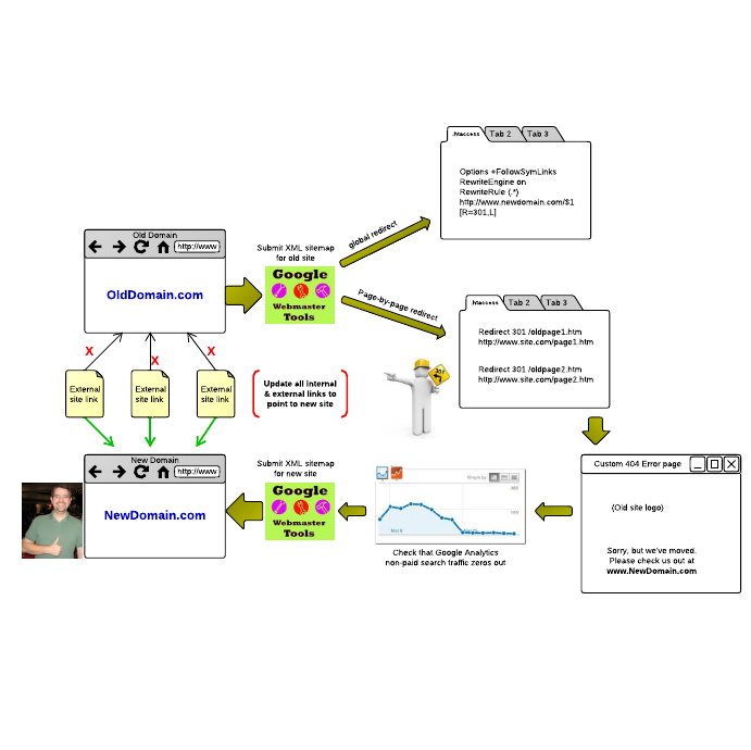
How to Move a Website to a New Domain
18 февруари 2011
·
15 years ago
Unable to load tooltip content.
Back to album
За статиите
Условия за публикуване на статия.