SEO

SEO
15 February 2011
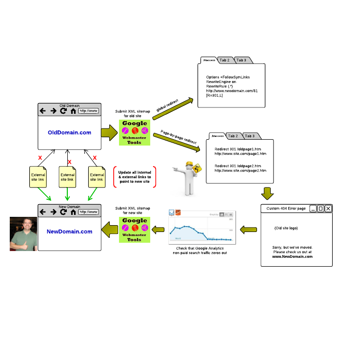
How to Move a Website to a New Domain
18 February 2011 ·   15 years ago
No photos available
Drop a file here to upload.
Unable to load tooltip content.